Step 1: Click on Product module and then choose Product List

Step 2: Choose the product or add the product which you want to add an attachment
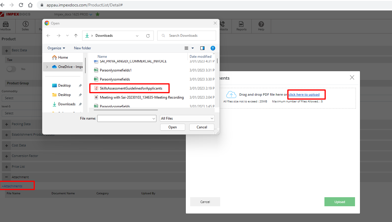
- Scroll down the page and then click on +Attachment

Step 3: Click on +Attachments, A pop-up will be displayed where you can upload or drag and drop PDF file

Step 4: Now click on Upload, on the displayed screen you can edit the name of the document and also you can choose the Category of the document

File uploaded successfully, you can also add more documents too

- You can also download the attachment and delete it

- You can Preview the document

- You can also edit the name of the document


Was this article helpful?
That’s Great!
Thank you for your feedback
Sorry! We couldn't be helpful
Thank you for your feedback
Feedback sent
We appreciate your effort and will try to fix the article