To access/change your account details follow the below steps. Note: All these functionalities are built to help the users align the screen with their preferences.
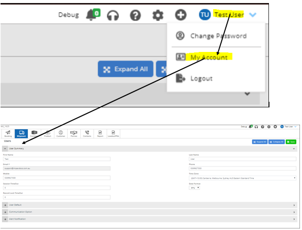
Step 1: Click on your name on the right top corner of your screen (as shown below) and click on "My Account". This will takes you to a new screen where you can update or amend the details of your account.

1. User Summary: It contains details such as User's First and Last name, Phone and Email, Time Zone and Date Format, and Timeout Details.

2. User Defaults: It allows users to set default some settings such as
a) Default/Reply To
b) Default Cc email address
c) Default bcc email address
d) Email Signature
e) Default Creation Type for Shipment
f) Startup Screen
g) Name Of Authorized Signatory
h) Authorized Signature
Fields (a,b,c,d): To set up defaults recipient of an email sent out from the Impexdocs system.

Fields (e, f): By setting up these defaults the user can also decide what page should be the Start-Up Screen when logging into the account, and the Default Creation Type for Shipments.

Fields (g,h): By setting up these defaults the user gets there Signatures and name of Signatory defaulted every time a new document is created.

3. Communication Option: It gives the user visibility for which modules they are Activated.

4. Alert Notification: By enabling the below four fields under this section the user gets a notification accordingly.

Was this article helpful?
That’s Great!
Thank you for your feedback
Sorry! We couldn't be helpful
Thank you for your feedback
Feedback sent
We appreciate your effort and will try to fix the article