Once Company accounts are enabled, users can set up various defaults. This is not mandatory, but helpful if the user does not want to type repetitive information in the system. The defaults will pre-populate the fields when a shipment is created.
To set User defaults (My Account Default) such as Exporter Name, Signature, emails, etc. Kindly follow the below steps to understand how to maintain these defaults.
1: Click on your name on the right top corner of your screen (as shown below) and click on "My Account". This will take you to a new screen where you can update or amend the details of your account and set user defaults.

User Defaults: It allows users to set default some settings such as
a) Default/Reply To
b) Default Cc email address
c) Default bcc email address
d) Email Signature
e) Default Creation Type for Shipment
f) Startup Screen
g) Name Of Authorized Signatory
h) Authorized Signature
Fields (a,b,c,d): By setting up these defaults users can use these at the time of doing emails from Impexdocs as this field will then have defaulted automatically.
Fields (e, f): By setting up these defaults the user can also decide what page should be the Start-Up Screen when logging into the account, and the Default Creation Type for Shipments.
Fields (g,h): By setting up these defaults the user gets there Signatures and name of Signatory defaulted every time a new shipment is created.

In addition, other defaults can be maintained based on the module the user intends to use in the software, such as,
- RFP Defaults
 - EDN Defaults
 - PRA Defaults
 - COO Defaults
 - Document Defaults
 - e-forwarding Instruction Defaults
 
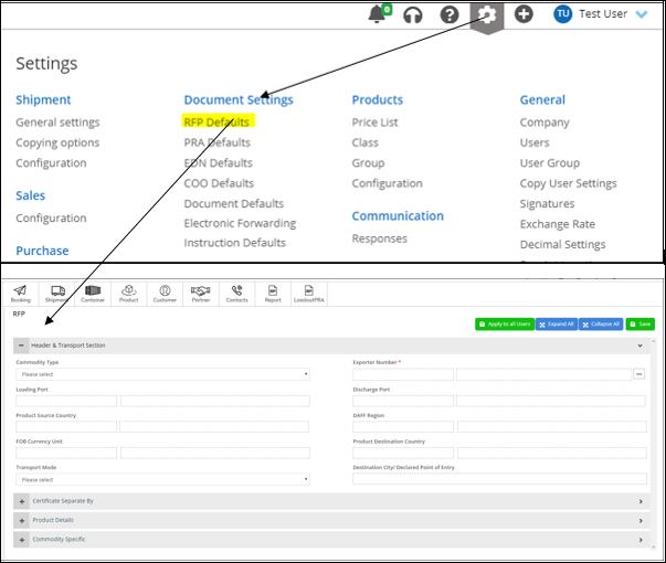
To Set RFP Defaults:
Please follow the below steps:
Settings--> Document Settings--> RFP Defaults
This will open up a new screen as shown below.
In RFP defaults, you can maintain common values relevant for RFP such as the port of loading, Exporter details, etc.
Similarly, other defaults can be maintained for COO, EDN, PRA, Shipment Documents, and e-forwarding Instruction as well.

Please follow the below steps:
Settings--> Document Settings --> EDN Defaults

Settings --> Document Settings --> COO Defaults

Settings --> Document Settings --> PRA Defaults

Settings --> Document Settings --> Document Defaults

Settings --> Document Settings --> e-forwarding Instruction Defaults

NOTE: All defaults have a button "Apply to all Users", if the same defaults are relevant to all other users(Companywide), then just click on this button and the particular document default setting will be assigned to all users in company. 
Was this article helpful?
That’s Great!
Thank you for your feedback
Sorry! We couldn't be helpful
Thank you for your feedback
Feedback sent
We appreciate your effort and will try to fix the article